When you are working with the Connectivity Model (such as with the Live Binding in Visual Studio designer, or the Connectivity Explorer tool), you often need to specify the point you’d like to bind to or display.
For this purpose, you will use the Point Editor. The Point Editor can be a modal dialog (e.g. in Live Binding), or a sub-window in a larger set (as e.g. in Connectivity Explorer tool), but its main parts are always the same; what differs is the "framing".
In Live Binding, a Point Editor dialog is displayed. An example of it is on the following picture:
In Connectivity Explorer tool, the main window contains a Point Editor sub-window. An example of it is on the following picture:
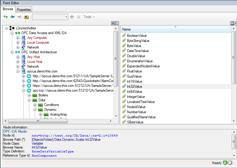
The actual contents of the dialog or window will of course differ, depending on your configuration. This particular example is with a composite connectivity configured with both OPC Data Access and OPC Unified Architecture, showing multiple binding possibilities in the same dialog.
The point editor has two tabs, labeled Browse and Properties. Initially, the Browse tab is selected, and you are given an opportunity to browse the network, the OPC servers present, and the nodes in them. You can simply select the desired node and press OK (in Live Binding) or double-click on it (in Connectivity Explorer tool).
Sometimes the browsing is not possible, or you may need to view and possibly the details of the selected point. In such cases, you can switch to the Properties tab of the dialog:
In the Properties tab, the data that describe the point are displayed in a detailed property grid. In addition, in the upper part of the tab, you can select any type of point supported by the connectivity in use, and then fill in its properties as needed.